For B2B marketers, tapping into buyer's buying behavior is the ultimate north star to chart a course through the ever-evolving landscape of technology purchasing. This journey, however, is not static. It has undergone significant transformations in the last few decades, compelling marketers to fundamentally reconsider their strategies for the future.
First, the shift from outbound to inbound marketing marked a pivotal change in how we approach our marketing strategies. This transition was largely spearheaded by the likes of HubSpot, who championed the cause of attracting customers through valuable content rather than seeking them out. This change underscored the importance of understanding and adapting to buyer behavior.
The marketing world witnessed a second pivot from traditional inbound tactics to intent-based strategies. This shift, propelled into the mainstream by 6Sense, was underpinned by a significant change in buyer content consumption habits. Marketers began to focus not just on attracting buyers, but on understanding and responding to their intentions at every stage of the buying journey.
Today, we stand on the cusp of another pivotal change: the rise of the developer as the key decision-maker in technology purchasing. This shift is driven by several key trends:
- More companies behaving like dev-focused companies: The digital transformation and the rise of e-commerce are reshaping today’s multinationals into tech-centric entities. Organizations across the spectrum, from financial giants like JP Morgan to retail behemoths such as Walmart, and innovative tech firms like Swiggy, are increasingly developing tech products. They're engaging with hundreds, if not thousands, of developers to create the technological backbone of the modern internet. This universal shift towards becoming tech-oriented underscores the critical role of developers.
- More buyers behaving like developers: The developer-led purchase journeys of devtools are expanding to tools for DevOps engineers, security teams, data analysts, and data scientists. These users prioritize hands-on experience, personal research, and community feedback over traditional sales pitches and marketing. This new buyer persona demands a fresh approach, marking a significant departure from established sales and marketing techniques.
- More companies empowering tech users to influence purchase: With technologies emerging faster than ever, more CTOs are empowering their teams to influence purchasing decisions. Large enterprises today often delegate a significant portion of tech decision-making to developers, as pointed out in the BCG report on the influence of developers in enterprise tech sales.
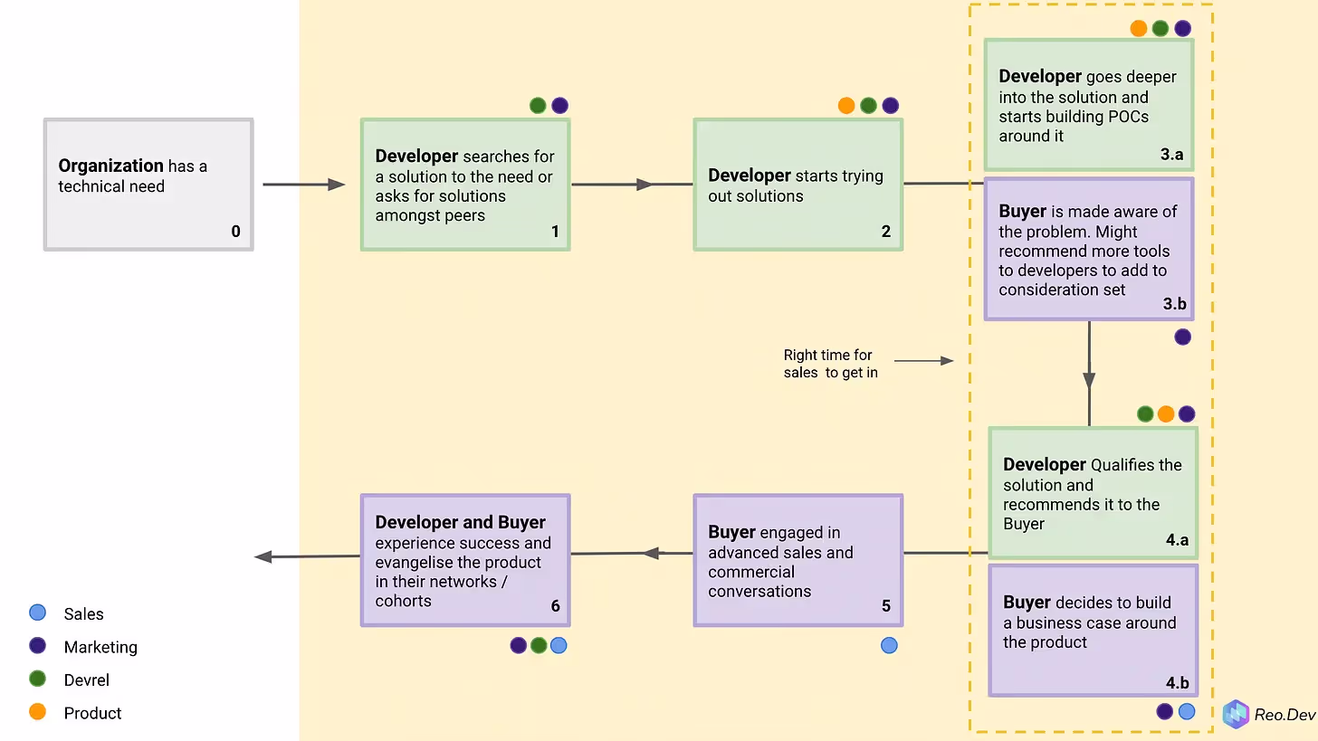
Why developer-focused buying journeys are fundamentally different
I wrote a detailed blog on the Modern GTM Process for Developer Led Sales, highlighting how B2D GTM processes needs to align with and augment the unique buying behavior of developers. Some key takeaways included:
- Acknowledging different personas: The Modern DevTool GTM acknowledges two very different personas involved in the purchase process: a Developer and a Buyer.
- Hybrid motion: The purchase motion is neither strictly bottom-up nor top-down, but a hybrid of both.
- Anonymous buying journeys: Buying intent does not lie in topics but in the use of tooling. Selling to developers requires a focus on their activities on developer-specific platforms, such as GitHub, technical documentation, and package managers.
- Leads vs. purchase intent: A lead does not necessarily indicate an immediate purchase interest. Timing is might importance when selling to technical audience. A need to solve a problem matures into a sales opportunity at the right time.

Today, we're observing a growing interest among leaders in the DevTool GTM community to enhance the knowledge base of dev marketers. Despite our efforts to compile the best resources on dev marketing, it's evident that the available information barely scratches the surface. The evolving landscape of DevTool GTM calls for a more sophisticated approach from dev marketers, emphasizing the need for deeper insights and strategies.
By recognizing the importance of developers in the purchasing process and tailoring strategies to meet their unique needs and preferences, dev marketers can effectively engage with this critical audience and drive meaningful results. This requires a willingness to learn, adapt, and innovate in response to the changing dynamics of the tech purchasing ecosystem.
As a Marketing or a Sales Leader of a Developer Focussed Business, if you feel you need a tool to adopt the Modern GTM motion in your organization; Reo.Dev might be the right tool for you. Reach out to us for a chat.










